Skip to content

How Transitions are processed

bruno.buzzi edited this page Jul 5, 2015 · 1 revision

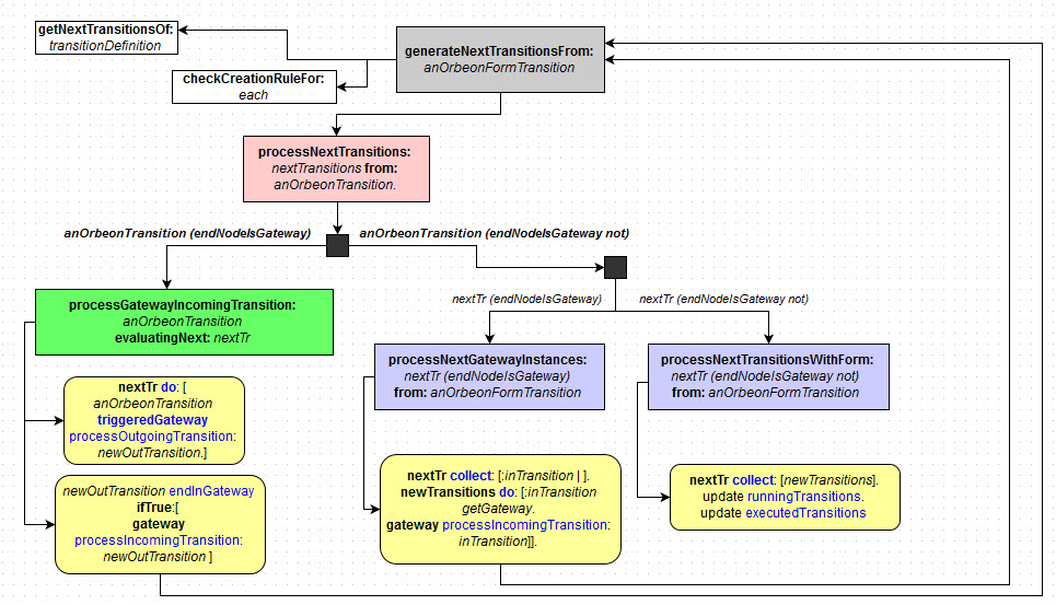
How Transitions are processed ?

Clone this wiki locally