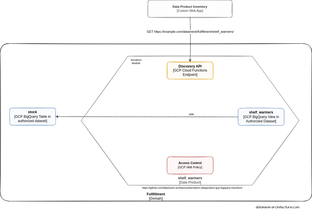
This open source Terraform module provisions the necessary services to provide a data product on the Google Cloud Platform.
- Google BigQuery
- Google Cloud Functions
module "bigquery_datenprodukt" {
source = "git@github.com:datamesh-architecture/terraform-dataproduct-gcp-bigquery-transform"
gcp = {
project = "<gcp_project>"
region = "<gcp_region>"
}
teamId = "<domain_team>"
name = "<data_product_name>"
input = {
source_table = "<bigquery_source_table>"
}
}
Create a directory sql for *.sql.tftpl files which contains queries for creating BigQuery Views based on the source_table.
See examples repository.
This terraform module is maintained by Christine Koppelt, Jochen Christ, and Simon Harrer.
MIT License.
