This program demonstrated how to convert the Roman numerics to Galaxy numerics.
- JDK 1.8
- Maven 3.8.1
- IntelliJ IDEA
This program is just a console program, we can run by clicking run button in IntelliJ IDEA or using maven mvn exec:java -Dexec.mainClass="com.ichromanrd.prospace.Application".
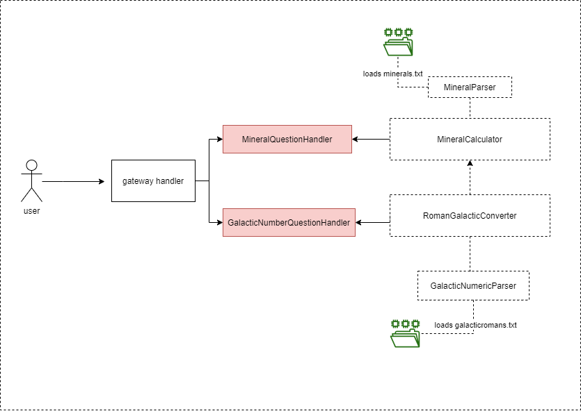
There are predefined contents loaded (which can also be customized), located in src/main/resources. The files are:
galacticromans.txt, which is a translation between roman numeric and galactical numeric.minerals.txt, which is a information about credits of the mineral in galactical currency system.
These files are loaded once.
The idea is to have a gateway as a portal for every inquiry. Basically there are only 2 questions:
- How much, refers to question about how much number do the galactical numeric have, and
- How many, refers to question about how many credits does the mineral have based on certain galactical numeric
Each question has its own handler. There are 2 handlers for those 2 question types:
- MineralQuestionHandler, uses MineralCalculator to calculate the mineral's credit
- GalacticNumberQuestionHandler, uses RomanGalacticConverter to get the actual number of the galactic numeric
There are 2 exceptions in the application:
- InvalidFormatException, which is an exception for an invalid format of galactical numbers
- SystemErrorException, which is an exception for fatal condition, it's occurred when users input unknown words for the galactical numbers

